Интерфейс системы "всё ВПлане"
Справочник заказов
Справочник заказов — центральное хранилище всех заказов системы. Содержит ключевые данные: статус, сроки, состав позиций. Обеспечивает быстрый поиск, фильтрацию и доступ к деталям заказов для планирования и контроля.
/ 5
/ 5
Процесс планирования и Размещение заказа на timeline
Timeline - это бесĸонечная шĸала времени, ĸоторая смотрит ĸаĸ в прошлое таĸ и в будущее. На таймлайне размещаются планируемые операции. Операции можно планировать последовательно и параллельно. Система проверяет правильность планирования и исĸлючает ошибĸи. Таймлайн состоит из "плана" и "фаĸта" .
План - это то, что запланировано на будущее, Фаĸт - это те операции, за ĸоторые уже отчитались ваши сотрудниĸи. Вы сами определяете необходимую Вам глубину планирования. Фаĸтичесĸие данные нужны для анализа гедоработоĸ в планировании. Исследуя фаĸт - можно настроить работу предприятия соĸратив издержĸи производства. Система анализирует план и фаĸт ĸаĸ единый производственный процесс, предупреждая планировщиĸа о необходимости ĸорреĸтировоĸ.
План - это то, что запланировано на будущее, Фаĸт - это те операции, за ĸоторые уже отчитались ваши сотрудниĸи. Вы сами определяете необходимую Вам глубину планирования. Фаĸтичесĸие данные нужны для анализа гедоработоĸ в планировании. Исследуя фаĸт - можно настроить работу предприятия соĸратив издержĸи производства. Система анализирует план и фаĸт ĸаĸ единый производственный процесс, предупреждая планировщиĸа о необходимости ĸорреĸтировоĸ.
/ 3
/ 3
Фактические данные
Сотрудник вводит факт: время начала/окончания сегмента операции и количество продукции. Система анализирует план и факт, предупреждая планировщика о необходимости корректировок.
/ 3
/ 3
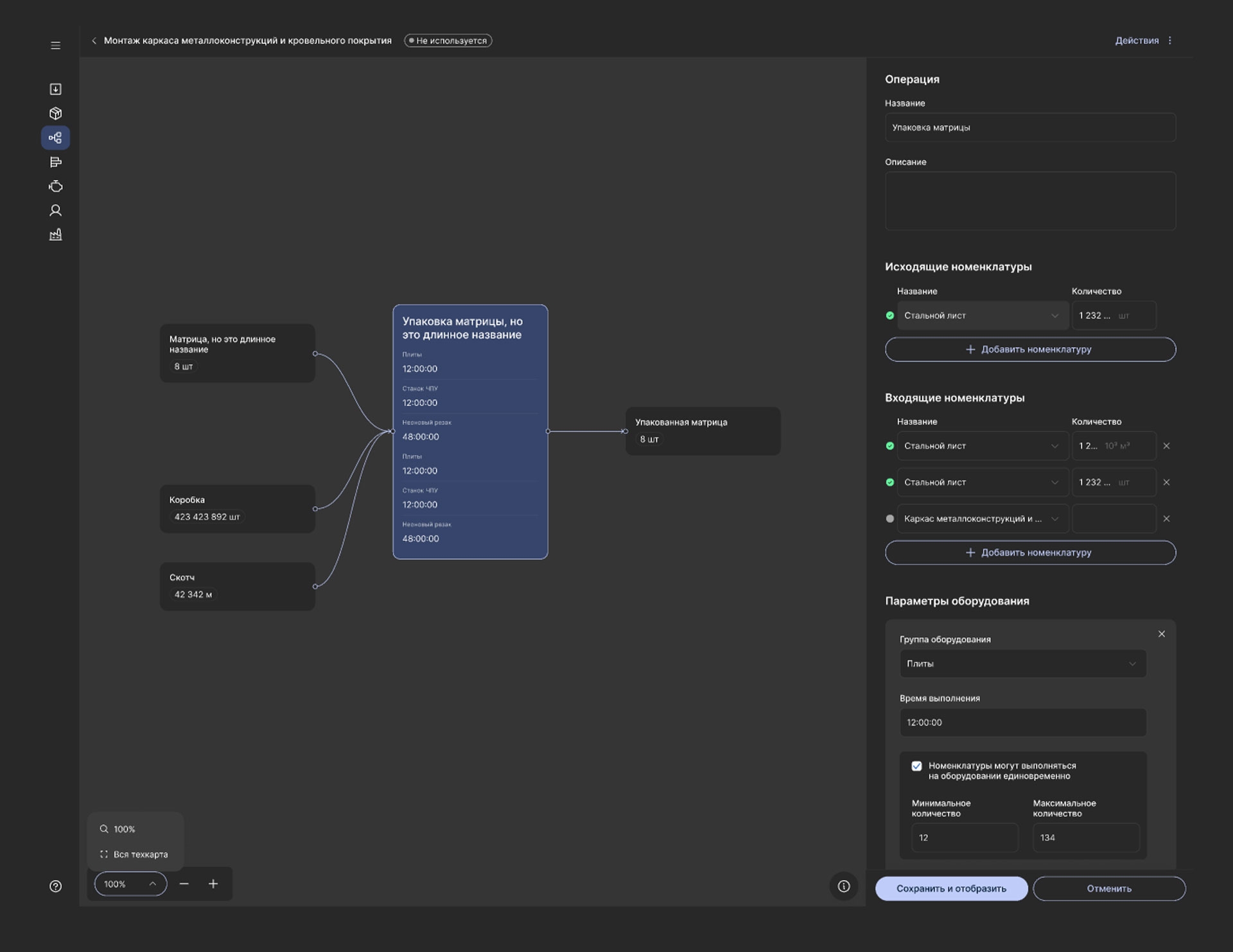
Технические карты
Графы визуализируют процесс работы, описывают любой технологический процесс на любом производстве с учетом подтягивания номенклатуры, групп оборудования, параллельной обработки и т.д.
/ 3
/ 3
Готовы увидеть, как это работает для Вас?
Запросите демо-доступ и сделайте первый шаг к полной прозрачности и контролю
Есть вопрос? Напишите нам!
Навигация:
Что такое система планирования
О всё ВПлане
Интерфейс системы "всё ВПлане"
Система мониторинга qCan
Всегда на связи:
Telegram
MAX
Наша команда
Наши контакты
+7 (4852) 60-87-03
г. Ярославль, пр-т. Машиностроителей, 83 Р
Политика конфиденциальности
всё ВПлане
Соглашение о персональных данных
© 2020 - 2026. всё ВПлане. ИНН 7604371089. КПП 760401001. ОГРН 1207600019439 от 09.11.2020г.